2 Cara Merubah Tulisan Buku Menjadi Dokumen Microsoft Word – Pernahkah kita mendapat tuuntuk mencatat atau menyalin sebuah tulisan dari buku kedalam lembar kerja kita di komputer seperti microsoft word? Jika iya, tentu kita merasakan betapa lelahnya tangan kita untuk mengetik tulisan.
Apalagi jika banyak tulisan yang harus ditulis pasti sangat merepotkan dan tentunya akan memakan waktu yang lama.
Tetapi, kita tidak perlu khawatir, karena di zaman yang sudah canggih ini banyak kemudahan yang bisa kita lakukan, salah satunya dalam contoh khasus ini.
Hanya dengan cara yang sederhana kita bisa dengan mudah menyalin buku itu dengan cepat dan praktis. Cara yang dapat dilakukan secara instan ini memudahkan kita dalam berbagai hal. Biasa dipakai mahasiswa mengerjakan skripsi, karena tidak harus membawa buku konvensional ke mana-mana.
Baca Juga : Aplikasi Presentasi Selain PowerPoint
1. Cara Memindahkan Tulisan dari Buku ke Microsoft Word di Laptop atau PC
Tidak terlalu panjang, Berikut cara yang perlu kita tempuh untuk memindahkan tulisan dari buku ke Microsoft Word.
- Pertama, Foto teks dibuku yang ingin kita ambil menggunakan Hp kita. Dapat dilakukan satu per satu halaman dulu.

- Kedua, setelah dipoto, kita masukan foto materi dari buku ke Microsoft Word dengan cara klik Insert kemudian klik Picture.

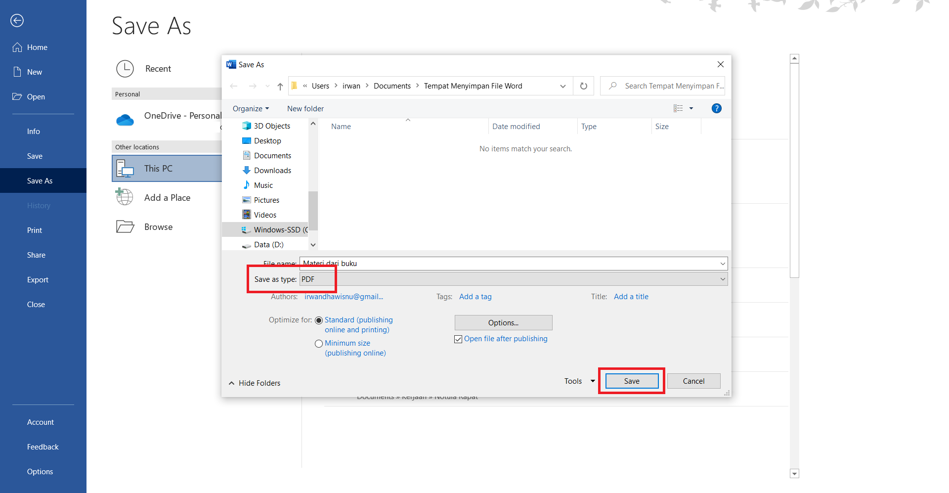
- Ketiga, kita simpan file tersebut dengan format PDF, dengan cara klik File, kemudian Save As, lalu pilih dan klik Browser.

- Keempat, apabila sudah, kita berinama kemudian pilih format PDF kemudian klik Save.

- Kelima, File tersebut sudah tersimpan dalam format PDF.
- Keenam, kita masuk kedalam folder tempat kita menyimpan file, kemudian buka file PDF tersebut menggunakan Microsoft Word dengan cara klik kanan, kemudian Open With, lalu pilih dan klik Microsoft Word.

- Ketujuh, File tersebut akan terbuka di Microsoft Word, secara otomatis Microsoft Word akan mengcovert Foto yang ada didalam PDF menjadi Teks yang dapat diedit.

- Selamat, kita sudah berhasil menyalin teks yang ada dibuku ke Microsoft Word tanpa mengetik.
2. Cara mengubah teks dari buku ke Microsoft Word di smartphone
Cara kerjanya adalah dengan memindahkan teks tulisan dari sebuah buku tersebut ke dalam komputer dengan hanya menggunakan aplikasi yang bernama Google Keep.
Google Keep sendiri adalah sebuah aplikasi yang dibuat oleh Google yang membantu kita merekam dan mengedit file dokumen, di mana kita dapat berbagi dokumen dengan orang lain.
Salah satu fitur yang terdapat didalam aplikasi ini adalah fitur untuk mengubah teks tulisan yang ada didalam buku menjadi sebuah tulisan yang berbentuk file digital seperti didalam Microsoft Word.
- Pertama-tama unduh aplikasi bernama Google Keep di Playstore atau Appstore, lalu instal aplikasi tersebut di smartphone kita.

- Setelah kita install kemudian buka aplikasinya dan kemudian pilih gambar kamera untuk mengambil foto tulisan yang ada dibuku (pada tahapan ini usahakan agar hasil jepretan foto tetap jelas dengan tulisan yang masih bisa terbaca)

- Jika sudah mengambil foto, pilih simbol ceklis lalu pilih foto yang kita ambil tadi.

- Dibagian pojok kanan atas pilih menu tiga titik kemudian pilih ‘Ambil teks gambar’ dan tunggu prosesnya hingga selesai (Pada tahap ini kita memerlukan koneksi Internet).

- Setelah selesai, teks yang semula berupa gambar akan otomatis berubah menjadi file teks yang diketik.

- Salinlah tulisan dan paste-kan file teks tersebut dilembar kerja yang kita inginkan seperti Microsoft Word maupun lembar kerja yang lainnya.

Tingkat keakuratan menggunakan cara ini tergantung dari kualitas foto terhadap materi yang ada dibuku. Semakin bagus kualitas fotonya, maka semakin akurat juga hasil copy nya. Oleh karena itu, saat memotret bahan, pastikan ada cukup cahaya dan buku tidak bengkok atau terpuntir.
Cukup mudah dan simpel kan? Jadi kita tidak perlu repot untuk menulis dan menyalin banyak tulisan, hanya dengan menggunakan aplikasi ini tugas mencatat Anda akan selesai dengan cepat.
Demikian penjelasan Cara Merubah Tulisan Buku Menjadi Dokumen Microsoft Word. Semoga bermanfaat…












